Работа с данными

1. Описание работы с данными

Предварительно для успешного выполнения резервного копирования и восстановления почтовой системы Mailion разверните клиент РК RuBackup и модуль Mailion на узле резервируемых данных или другом узле, который имеет сетевой доступ к узлу резервируемого ресурса и СРК RuBackup.

Обеспечьте свободное место на диске для временного хранения резервной копии, которое соответствует объему резервируемых данных.

Создайте задачу резервного копирования тенанта посредством Менеджера администратора RuBackup на узле, имеющем сетевой доступ к узлу основного сервера СРК RuBackup, предварительно активировав функцию централизованного восстановления. Управление функцией централизованного восстановления данных обеспечивается значением параметра centralized-recovery конфигурационного файла /opt/rubackup/etc/config.file.txt текущего клиента резервного копирования RuBackup.

При запуске задачи на создание резервной копии тенанта модуль Mailion отправляет запрос к сервисам почтовой системы по url-адресу, указанному для значения параметра url конфигурационного файла модуля /opt/rubackup/etc/rb_module_mailion.conf. Доступно для почтовой системы Mailion: версии 1.9 - полное и гранулярное РК, версии 2.0 - полное, инкрементальное или гранулярное резервное копирование тенанта.

При выборе инкрементального типа резервного копирования необходимо наличие полной резервной копии выбранного тенанта, в случае её отсутствия будет выполнено полное резервное копирование тенанта.

Резервирование данных может быть выполнено по частям с целью уменьшения занимаемого объёма диска для промежуточного хранения этих данных перед передачей их на медиасервер. Для этого необходимо произвести настройку параметра модуля iterational_backup, активировав переключатель.

Создание полной резервной копии более длительное, чем создание инкрементальной резервной копии тенанта.

В качестве хранилища резервных копий почтовой системы Mailion может быть использован только тип хранилища «Файловые системы».

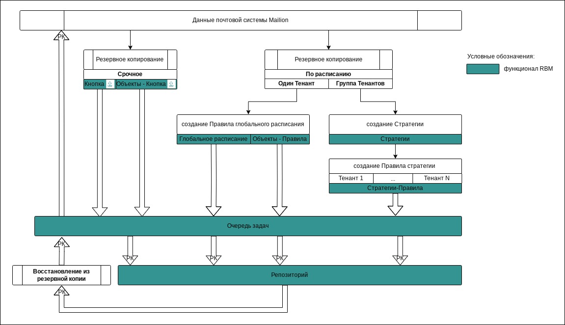
Схема процесса резервного копирования и восстановления данных почтовой системы Mailion приведена на Рисунок 1.

100000000000047F00000296D379402235DBB26E
Рисунок 1. Структурная схема резервного копирования и восстановления данных из резервной копии

Полное или гранулярное восстановление тенанта выполняется из инкрементальной или полной резервной копии данных во временную выбранную директорию для распаковки РК и затем восстанавливается в тенант на узле клиента, на котором была создана восстанавливаемая резервная копия.

При восстановлении инкрементальной резервной копии происходит распаковка архивов в несколько итераций, начиная с полной резервной копии, поэтому на узле, где установлен модуль Mailion, должно быть достаточно свободного места для распаковки каждой из резервных копий.

Если тенант на момент создания инкрементальной резервной копии имеет размер 5 ТБ, то в каталоге для распаковки должно быть не менее 5 ТБ+10% свободной памяти.

Восстановление данных из резервной копии возможно только в тенант с ID, соответствующим исходному. Восстановление в тенант с другим ID невозможно.

2. Краткие сценарии работы с данными почтовой системы Mailion

  • РК для одного тенанта по расписанию. Для выполнения резервного копирования данных хранилища почтового клиента Mailion для одного тенанта по расписанию необходимо:

    • запустить Менеджер Администратора RuBackup (RBM) (см. Запуск Менеджер Администратора RuBackup (RBM));

    • авторизоваться с правами администратора для работы с данными почтового клиента Mailion (см. Аутентификация пользователя в RBM);

    • проверить статус Клиента РК, на котором развёрнут модуль Mailion (см. Статус клиента резервного копирования);

    • создать и настроить правило (см. Создание правила глобального расписания) полного резервного копирования для создания плановых резервных копий возможно двумя способами:

      • в разделе «Глобальное расписание», нажав кнопку «Добавить» и настроив создаваемое Правило;

      • в разделе «Объекты», выбрав вкладку «Правила» и нажав кнопку «Добавить»;

    • далее в разделе Tasks Задачи автоматически будет создана соответствующая задача на выполнение резервного копирования согласно настроенному расписанию (см. Просмотр очереди задач);

    • в результате выполнения задачи Резервная копия будет перемещена в хранилище, а её метаданные доступны в разделе «Репозиторий».

  • РК для группы тенантов по расписанию. Для выполнения резервного копирования данных хранилища почтового клиента Mailion группы тенантов по расписанию необходимо:

    • запустить Менеджер Администратора RuBackup (RBM);

    • авторизоваться с правами администратора для работы с данными почтового клиента Mailion;

    • проверить статус Клиента РК, на котором развёрнут модуль Mailion;

    • создать и настроить последовательно:

      • стратегию полного резервного копирования для создания плановых резервных копий в разделе «Стратегии», нажав кнопку «Добавить»;

      • правило стратегии для каждого тенанта в разделе «Стратегии», выделив нужную стратегию и нажав кнопку «Правила». Повторить создание правила для каждого тенанта;

    • далее в разделе Tasks Задачи автоматически будет создана соответствующая задача на выполнение резервного копирования согласно настроенному расписанию в стратегии;

    • в результате выполнения задачи резервные копии тенантов будут перемещены в хранилище, а их метаданные доступны в разделе «Репозиторий».

  • Срочное РК. Срочное резервное копирование выполняется для одного тенанта:

    • запустить Менеджер Администратора RuBackup (RBM);

    • авторизоваться с правами администратора для работы с данными почтового клиента Mailion;

    • проверить статус Клиента РК, на котором развёрнут модуль Mailion;

    • выполнить срочное резервное копирование возможно двумя способами:

      • быстрый доступ к функции срочного резервного копирования по нажатию на кнопку «Срочное РК» на верхней панели RBM;

      • в разделе «Объекты», выделив Клиента РК, который осуществляет управление резервным копированием тенанта, и нажав появившуюся кнопку «Срочное РК»;

    • далее в разделе Tasks Задачи автоматически будет создана соответствующая задача на выполнение срочного резервного копирования;

    • в результате выполнения задачи резервная копия тенанта будет перемещена в хранилище, а её метаданные доступны в разделе «Репозиторий».

  • Восстановление из РК. Для выполнения восстановления данных почтового клиента Mailion из резервной копии необходимо:

    • запустить Менеджер Администратора RuBackup (RBM);

    • авторизоваться с правами администратора для работы с данными почтового клиента Mailion;

    • проверить статус Клиента РК, на котором развёрнут модуль Mailion;

    • в разделе «Репозиторий» выбрать РК и нажать кнопку «Восстановить»;

    • далее в разделе Tasks Задачи автоматически будет создана соответствующая задача на выполнение восстановления резервной копии;

    • в результате произведено восстановление удаленных и измененных файлов до состояния, в котором они были на момент создания резервной копии.